はじめましての方ははじめまして。こんにちはの方はこんにちは。「penelope」と申します。今回は前回作った「ジャム」の中身と外見を別の物にしてみました(参考元)。
設定を変更しよう

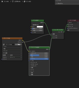
今回の作業はとてもシンプルで「蓋」と「瓶」、そして中身を「Shift+D」でコピーして、中身のマテリアルの色を好きな色に変更し、「瓶」の表面に設定している画像を変えたいもの(今回はこちらとこちらのデータをお借りしました)に変更します。注意してほしいのはコピーしてマテリアルを新規で作成する必要があるところです。そこの設定を怠ると元にした「ジャム」のデータも上書きされてしまうんですね。気をつけましょう。
ちなみに、今回は光源をこちらに変更しました。
完成!いろいろな「ジャム」

色とパッケージに使用する画像を変更する事で(後光源もですね)ここまで雰囲気が変わります!オレンジ、桃、そして空の「ジャム」です。
「blender」で作成していていいなと思うのは空をイメージした架空の「ジャム」(右端のものです)のような存在でも手軽に作る事ができるところです。皆さんもこの記事をきっかけにして自分オリジナルの「ジャム」を作ってみてはいかがでしょうか。
